GPIO 使用指南

[English]

概述

GPIO(通用输入输出)模块是芯片上用于外部设备信号通信的核心模块。BK7258芯片有56个通用输入输出管脚(GPIO Pin),每个管脚都可用作一个通用IO,或连接一个内部的外设信号。

GPIO MAP Config

gpio_map.h

在每个 CPU 核心驱动初始化过程中,GPIO会根据映射表(GPIO_DEFAULT_DEV_CONFIG)进行配置。该映射表中的每一行包含九个元素。 这11个元素含义如下:

  • gpio_id:从 0 开始编号的对应GPIO引脚号。

  • second_func_en:是否启用第二功能。

  • second_func_dev:选择引脚的第二功能。(目前,单个GPIO引脚最多可复用八种第二功能,同一时间只能复用一个第二功能,详见 GPIO_DEV_MAP。该表格用户不可修改。)

  • io_mode:选择输入输出(IO)操作模式,包括输入模式、输出模式或高阻态。(输出模式下为开漏输出)

  • pull_mode:选择GPIO的上拉或下拉模式。

  • int_en:是否开启中断。

  • int_type:选择触发中断的条件,包括高电平触发、低电平触发、上升沿触发、下降沿触发。

  • low_power_io_ctrl:低功耗模式下是否保持GPIO的输出状态或设置为唤醒源。(配置GPIO_LOW_POWER_KEEP_INPUT_STATUS可以将GPIO设置为唤醒源,若设为唤醒源,需要开启中断,配置中断类型。若未对该位进行设置,GPIO 在进入低功耗模式时GPIO将处于高阻状态)

  • driver_capacity:驱动能力选择,共有四个等级。

  • gpio_init:上电初始化时,是否按照(GPIO_DEFAULT_DEV_CONFIG)的配置操作GPIO

  • gpio_time_sharing_multiplex:GPIO分时复用标志(enable:允许动态map/unmap GPIO,disable:不允许动态配置GPIO第二功能,GPIO如果有分时复用需求,则需要使能 gpio_time_sharing_multiplex 字段)。

GPIO

gpio_initialization

GPIO

upper_call_map.png

GPIO 部分使用介绍:

  1. 新建工程时,客户必须要根据其开发板的配置需求来配置 GPIO_DEFAULT_DEV_CONFIG 表。您可以依据 GPIO_DEV_MAP 表中定义的每个 GPIO 的功能,自由地配置 GPIO_DEFAULT_DEV_CONFIG 表。 GPIO外设初始化时会在gpio_hal.c的gpio_hal_default_map_init()函数里按照 GPIO_DEFAULT_DEV_CONFIG 表初始化GPIO(需要打开宏CONFIG_GPIO_DEFAULT_SET_SUPPORT,平台只会操作一次, 后面以用户配置为准,如果没有开启该宏,则平台不会操作GPIO,GPIO默认值为 高阻态)。

  2. 以自定义方式覆盖默认的 GPIO_DEFAULT_DEV_CONFIG 时,可按以下步骤操作:

  • 打开宏定义:在项目配置文件中开启 CONFIG_USR_GPIO_CFG_EN 宏,以启用自定义 GPIO 配置功能。

  • 创建 usr_gpio_cfg.h 文件:在项目的合适位置创建 usr_gpio_cfg.h 头文件,并在该文件中定义你自定义的 GPIO_DEFAULT_DEV_CONFIG。此配置应包含你所需的所有 GPIO 的初始化设置和映射关系。如 bk_avdk_smp_release\projects\app\config\bk7258 所示。

需要注意的是,新映射的功能必须已在 GPIO_DEV_MAP 表中定义。在初始化过程中,芯片会根据 GPIO_DEFAULT_DEV_CONFIG 表来配置 GPIO 的状态。(注意:确保在代码中包含 usr_gpio_cfg.h 文件,这样在编译时就会使用你自定义的 GPIO 配置。)

  1. 低功耗状态:在低功耗状态下,GPIO 可配置为输入模式(唤醒源)和输出模式。如果在低功耗期间不使用相应的 GPIO(GPIO_LOW_POWER_DISCARD_IO_STATUS),低功耗模式程序会将GPIO 设置为高阻状态,以防止在低功耗模式下出现漏电现象。

  2. 当你需要在低功耗模式下保持 GPIO 的输出状态时,有两种办法设置:

  • 按照说明配置 GPIO_DEFAULT_DEV_CONFIG 表。

  • 使用 bk_gpio_register_lowpower_keep_status() 函数注册。目前默认数量为4,可使用CONFIG_GPIO_DYNAMIC_KEEP_STATUS_MAX_CNT修改数量)

  • 使用 bk_gpio_unregister_lowpower_keep_status()函数可以取消之前注册需要保持的GPIO。

  1. 当进入低功耗模式时,可以将多个外部 GPIO 设置为唤醒源。如果任何一个 GPIO 产生中断信号,芯片就能从低功耗模式中唤醒。目前有三种办法设置为唤醒源:

  • 按照说明配置 GPIO_DEFAULT_DEV_CONFIG 表。

  • GPIO_STATIC_WAKEUP_SOURCE_MAP 中设置多个唤醒源。

  • 使用 bk_gpio_register_wakeup_source()函数注册。(目前默认数量为4,可使用CONFIG_GPIO_DYNAMIC_WAKEUP_SOURCE_MAX_CNT修改数量)

  • 使用 bk_gpio_unregister_wakeup_source()函数可以取消注册的唤醒源。

  1. 当进入低功耗模式(仅适用于低压情况)时,GPIO 的状态将被备份。退出低功耗模式后,GPIO 会自动恢复到进入该模式之前的状态。 (note:从深度睡眠模式退出后,相当于进行了一次软重启,GPIO状态不会自动恢复,会重新走初始化流程,如果需要从深度睡眠模式退出保持GPIO的状态,见第8点)

  2. GPIO在软件重启过程中保持状态

  • 将对应GPIO_ID的gpio_init字段置为disable

  1. 设置输入中断检测时,需要确保开启中断前,电平状态稳定,处理逻辑如下:先将电平钳位在高电平或者低电平(根据中断触发方式决定),即如果是上升沿触发中断,则一开始就需要 将GPIO设置到拉低状态,防止抖动或高阻态随机值引起误触发。

  2. CP/AP必须配置自己的GPIO,且同一GPIO不能在CP和AP上重复配置。

  3. 未明确分配的GPIO无法map/unmap,默认状态为高组态,只能当做GPIO使用。

  4. SDK内部集成了key组件,用户可以通过该组件快速实现按键检测功能。key组件路径为 ap\components\key,使用方式可以参考 ap\components\bk_cli\cli_key.c

备注

  • usr_gpio_cfg.h 必须被配置。

  • 当GPIO设置为电平触发中断时,若检测引脚的有效电平持续存在,将导致中断反复触发。

  • GPIO 的驱动能力如下表所示。REG 表示 GPIO 寄存器的设置值,驱动能力共有四个等级。

    REG=2

    REG=102

    REG=202

    REG=302

    P14

    10.49

    19.95

    33.72

    40.8

    P15

    10.48

    19.9

    33.28

    40.03

    P16

    10.41

    19.65

    32.76

    39.35

    P17

    10.36

    19.45

    32.26

    38.6

    • 高电平拉电流(mA)

    REG=0

    REG=100

    REG=200

    REG=300

    P14

    8.54

    16.09

    26.05

    32

    P15

    8.56

    16.19

    26.47

    32.6

    P16

    8.56

    16.35

    26.87

    33.24

    P17

    8.62

    16.5

    27.24

    33.85

    • 低电平灌电流(mA)

Example:

GPIO_0 配置为 [GPIO_DEV_I2C1_SCL] 功能,将 GPIO_1 配置为 [GPIO_DEV_I2C1_SDA] 功能:

gpio_id

second_func_en

second_func_dev

io_mode

pull_mode

int_en

int_type

low_power_io_ctrl

driver_capacity

gpio_init

gpio_time_sharing_multiplex

GPIO_0

GPIO_SECOND_FUNC_ENABLE

GPIO_DEV_I2C1_SCL

GPIO_IO_DISABLE

GPIO_PULL_UP_EN

GPIO_INT_DISABLE

GPIO_INT_TYPE_LOW_LEVEL

GPIO_LOW_POWER_DISCARD_IO_STATUS

GPIO_DRIVER_CAPACITY_3

GPIO_INIT_ENABLE

GPIO_TIME_SHARING_MULTIPLEX_DISABLE

GPIO_1

GPIO_SECOND_FUNC_ENABLE

GPIO_DEV_I2C1_SDA

GPIO_IO_DISABLE

GPIO_PULL_UP_EN

GPIO_INT_DISABLE

GPIO_INT_TYPE_LOW_LEVEL

GPIO_LOW_POWER_DISCARD_IO_STATUS

GPIO_DRIVER_CAPACITY_3

GPIO_INIT_ENABLE

GPIO_TIME_SHARING_MULTIPLEX_DISABLE

  • PS:当使用 GPIO 的第二功能时,GPIO 默认处于关闭状态(输入输出模式 io_mode 为 [GPIO_IO_DISABLE])。I2C 需要更强的驱动能力(驱动能力 driver_capacity 设为 [GPIO_DRIVER_CAPACITY_3])

GPIO_0 被设置为高阻态(默认状态):

gpio_id

second_func_en

second_func_dev

io_mode

pull_mode

int_en

int_type

low_power_io_ctrl

driver_capacity

gpio_init

gpio_time_sharing_multiplex

GPIO_0

GPIO_SECOND_FUNC_DISABLE

GPIO_DEV_INVALID

GPIO_IO_DISABLE

GPIO_PULL_DISABLE

GPIO_INT_DISABLE

GPIO_INT_TYPE_LOW_LEVEL

GPIO_LOW_POWER_DISCARD_IO_STATUS

GPIO_DRIVER_CAPACITY_0

GPIO_INIT_DISABLE

GPIO_TIME_SHARING_MULTIPLEX_DISABLE

  • PS:禁用所有配置,初始化时不操作该GPIO

GPIO_0 设置为输入模式,并配置为下降沿触发中断:

gpio_id

second_func_en

second_func_dev

io_mode

pull_mode

int_en

int_type

low_power_io_ctrl

driver_capacity

gpio_init

gpio_time_sharing_multiplex

GPIO_0

GPIO_SECOND_FUNC_DISABLE

GPIO_DEV_INVALID

GPIO_INPUT_ENABLE

GPIO_PULL_UP_EN

GPIO_INT_ENABLE

GPIO_INT_TYPE_FALLING_EDGE

GPIO_LOW_POWER_DISCARD_IO_STATUS

GPIO_DRIVER_CAPACITY_0

GPIO_INIT_ENABLE

GPIO_TIME_SHARING_MULTIPLEX_DISABLE

  • PS:关闭第二功能。有 4 种中断触发条件:低电平触发、高电平触发、上升沿触发、下降沿触发

GPIO_0 作为低功耗唤醒源,下降沿唤醒:

gpio_id

second_func_en

second_func_dev

io_mode

pull_mode

int_en

int_type

low_power_io_ctrl

driver_capacity

gpio_init

gpio_time_sharing_multiplex

GPIO_0

GPIO_SECOND_FUNC_DISABLE

GPIO_DEV_INVALID

GPIO_INPUT_ENABLE

GPIO_PULL_UP_EN

GPIO_INT_ENABLE

GPIO_INT_TYPE_FALLING_EDGE

GPIO_LOW_POWER_KEEP_INPUT_STATUS

GPIO_DRIVER_CAPACITY_0

GPIO_INIT_ENABLE

GPIO_TIME_SHARING_MULTIPLEX_DISABLE

  • PS:low_power_io_ctrl 设置为 [GPIO_LOW_POWER_KEEP_INPUT_STATUS]

Q&A

  1. 低压模式设置了RTC和GPIO中断,RTC触发后GPIO则失效了。

    该问题原因为在进入低压模式之前,MCU会备份GPIO的状态。为了防止未使能唤醒GPIO引脚的中断,导致MCU无法被唤醒,在低压模式下,唤醒GPIO的引脚中断会被使能。 退出中断后,该引脚的状态会恢复到进入低压之前的状态。如果在进入低压模式之前未使能唤醒引脚的中断,那么在退出低压后,该引脚的中断仍然未被使能,因此在正 常工作模式下唤醒GPIO的中断无法被触发。

  2. 进入深度休眠后,敲一下串口,设备会唤醒。 因为一些场景需求,默认支持在low voltage、 deepsleep时使用uart来唤醒设备。如果不需要该功能,可以在gpio_map.h中将GPIO_STATIC_WAKEUP_SOURCE_MAP中GPIO_10注释掉。

  3. 多核操作同一个GPIO之间的协同问题,某客户在多核系统中未采用CPU独立配置GPIO方案,导致以下典型问题,表象如下:

  • 使用dvp摄像头打开后,按键中断偶现丢失。

  • 单独打开lcd或uvc时,按键gpio中断50%概率左右不会触发

多个CPU共享硬件资源。所有的GPIO引脚共享GPIO中断线。如果每个CPU没有配置自己需要控制的GPIO,在GPIO发生中断时,多个CPU核心都会接到中断通知,执行中断处理函数。 开dvp和lcd等操作都会开启CPU1,CPU1的主频比CPU0快,可能会清掉中断标志位,造成CPU0的GPIO中断丢失,导致程序为按照预期执行。为避免这种情况,每个CPU必须配置各自的GPIO_MAP表。

Application Example

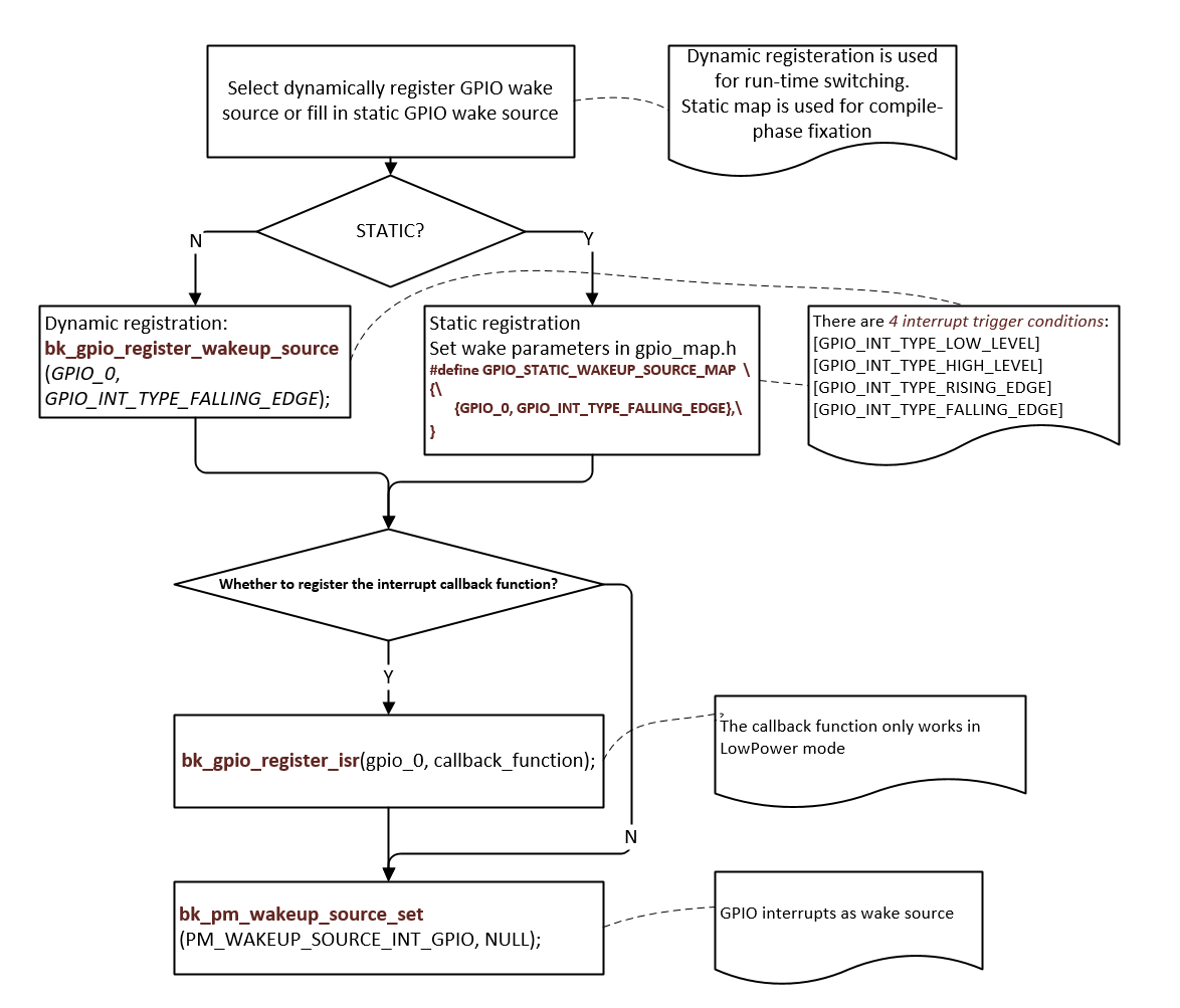
DEMO1:

GPIO_0 as wake-up source for DeepSleep or LowPower, pseudo code description and interpretation.

GPIO

GPIO as wake-up source for DeepSleep or LowPower

GPIO API Reference