GPIO

Beken chip supports abundant GPIO pins, some GPIOs can’t be used by the application:

  • In most Beken chips, UART2 is enabled by default and GPIO 0 and GPIO 1 are used by UART2.

  • Some GPIOs may be used by specific peripheral device, the application can’t use the GPIOs used by that device if the device is enabled by software. E.g. in BK7236, the SPI-1 can use GPIO 2/3/4/5, the application can’t use GPIO 2/3/4/5 if SPI-1 is enabled by the software, the application can still use GPIO 2/3/4/5 if the SPI-1 is disabled by software.

  • Some GPIO groups may be used by specific peripheral device, the application can’t use that GPIO group if the device chooses that GPIO group and the device is enabled by software. E.g. SPI-3 can use GPIO 30/31/32/33 or GPIO GPIO 36/37/38/39, if the software enable the SPI-3 and configure it to use the first GPIO group (GPIO 30/31/32/33), the application can’t use GPIO 30/31/32/33, but the application can still use 2nd GPIO group (GPIO 36/37/38/39) if they are not used by other devices. The application can use both group if SPI-3 is NOT enabled and other devices also don’t use them.

If the GPIOs are already used by the periperal devices, the GPIO API, such as cpp:func:bk_gpio_set_config will return GPIO_ERR_INTERNAL_USED.

Generally speaking, the GPIO user can take following steps to use the GPIO:

  • Read the chip hardware datasheet to gain overview about how the peripheral use the GPIOs

  • Check the enabled peripheral device in your application and find out the GPIOs used by the devices

  • Always check the return value of GPIO API, make sure it’s not GPIO_ERR_INTERNAL_USED

备注

If peripheral is enabled after the application configure it’s GPIO, we have no way to detect the GPIO conflict between the application and peripheral usage, the application need to pay attention to it.

GPIO MAP Config

gpio_map.h

GPIO is configured according to the MAP(GPIO_DEFAULT_DEV_CONFIG) during driver initialization. Each row in the map contains nine elements. The 9 elements are as follows:

  • gpio_id:Corresponding PIN number starting from 0

  • second_func_en:Whether to enable the secondary function.

  • second_func_dev:Select the second function of the PIN.(Currently, a single GPIO PIN can reuse up to eight secondary functions. see GPIO_DEV_MAP.)

  • io_mode:Select the IO operating mode, inputoutputhigh resistance

  • pull_mode:Select IO level pull up or pull down

  • int_en:Whether to turn on interrupt

  • int_type:Select trigger interrupt condition, high/low/rise/fall

  • low_power_io_ctrl:Low power whether to maintain the output level.(If not set, the GPIO will be in high resistance when entering low power mode)

  • driver_capacity:Driver ability selection, a total of four levels.

GPIO use guidance:

  1. Customers need to configure the GPIO_DEFAULT_DEV_CONFIG table according to their board configuration requirements.You can freely configure the GPIO_DEFAULT_DEV_CONFIG table according to the capabilities of each GPIO defined in the GPIO_DEV_MAP table. If you want to change the function of a GPIO while the program is running, you can use the gpio_dev_unmap() function to cancel the original mapping, and then use the gpio_dev_map() function to perform a new mapping.

  2. When you want to override the default GPIO_DEFAULT_DEV_CONFIG in a customized way, you can follow the steps below:

  • Open macro definition: Open the CONFIG_USR_GPIO_CFG_EN macro in your project configuration file to enable the custom GPIO configuration function.

  • Create the usr_gpio_cfg.h file: Create the usr_gpio_cfg.h header file in an appropriate location in your project and define your custom GPIO_DEFAULT_DEV_CONFIG in this file. This configuration should contain the initialization settings and mappings for all GPIOs you want. For example, You can add usr_gpio_cfg.h header file to the ‘bk_avdk_main_testprojectslvgl86boxconfigbk7258’.

It should be noted that the newly mapped function must have been defined in the GPIO_DEV_MAP table. During initialization, the chip will configure the GPIO status according to the GPIO_DEFAULT_DEV_CONFIG table.(note:Make sure to include the usr_gpio_cfg.h file in your code so that your custom GPIO configuration is used when compiling.)

  1. Low power state: Can be configured as input mode and output mode, and do not need to care about the GPIO during low power mode. If the corresponding GPIO (GPIO_LOW_POWER_DISCARD_IO_STATUS) is not used during low power , the low power mode program will set the GPIO to a high resistance state to prevent leakage during low power mode.

  2. There are two ways to configure low power states:

  • Determined at the compilation stage, that is, using the GPIO_DEFAULT_DEV_CONFIG table.

  • Dynamic execution phase decision, use bk_gpio_register_lowpower_keep_status() function.

  1. When you need to maintain the output status of GPIO in low-power mode, you can configure the corresponding GPIO through the third method.

  2. When entering low-power mode, multiple external GPIOs can be set as wake-up sources. If any GPIO has an interrupt signal, the chip can wake up from low-power mode. For example, you can set multiple wake-up sources in GPIO_STATIC_WAKEUP_SOURCE_MAP.

  3. When entering low power mode(Low voltage only), the status of GPIO will be backed up. After exiting, GPIO will be automatically restored to the state before entering low power mode. (note:After exiting from deep sleep mode, it is equivalent to a soft restart, and the GPIO status will not be automatically restored.)

备注

  • gpio_map.h must be configured.

  • The GPIO pin operates from 1.8V to 3.3V, with a maximum of 0.6V for VIL and a minimum of 1.2V for VIH in 1.8V mode. With a maximum of 0.8V for VILand a minimum of 2V for VIH in 3.3V mode.

  • The driving capacity of GPIO is shown in the table below:

    REG=2

    REG=102

    REG=202

    REG=302

    P14

    10.49

    19.95

    33.72

    40.8

    P15

    10.48

    19.9

    33.28

    40.03

    P16

    10.41

    19.65

    32.76

    39.35

    P17

    10.36

    19.45

    32.26

    38.6

    • High level pull current

    REG=0

    REG=100

    REG=200

    REG=300

    P14

    8.54

    16.09

    26.05

    32

    P15

    8.56

    16.19

    26.47

    32.6

    P16

    8.56

    16.35

    26.87

    33.24

    P17

    8.62

    16.5

    27.24

    33.85

    • Low level-sink current

Example:

Configure GPIO_0 to function [GPIO_DEV_I2C1_SCL] and GPIO_1 to function [GPIO_DEV_I2C1_SDA]:

gpio_id

second_func_en

second_func_dev

io_mode

pull_mode

int_en

int_type

low_power_io_ctrl

driver_capacity

GPIO_0

GPIO_SECOND_FUNC_ENABLE

GPIO_DEV_I2C1_SCL

GPIO_IO_DISABLE

GPIO_PULL_DISABLE

GPIO_INT_DISABLE

GPIO_INT_TYPE_LOW_LEVEL

GPIO_LOW_POWER_DISCARD_IO_STATUS

GPIO_DRIVER_CAPACITY_3

GPIO_1

GPIO_SECOND_FUNC_ENABLE

GPIO_DEV_I2C1_SDA

GPIO_IO_DISABLE

GPIO_PULL_DISABLE

GPIO_INT_DISABLE

GPIO_INT_TYPE_LOW_LEVEL

GPIO_LOW_POWER_DISCARD_IO_STATUS

GPIO_DRIVER_CAPACITY_3

  • PS:GPIO is turned off by default when the second function is used (io_mode is [GPIO_IO_DISABLE]). I2C needs more driving capability (driver_capacity is [GPIO_DRIVER_CAPACITY_3]).

GPIO_0 is set to high resistance(Default state):

gpio_id

second_func_en

second_func_dev

io_mode

pull_mode

int_en

int_type

low_power_io_ctrl

driver_capacity

GPIO_0

GPIO_SECOND_FUNC_DISABLE

GPIO_DEV_INVALID

GPIO_IO_DISABLE

GPIO_PULL_DISABLE

GPIO_INT_DISABLE

GPIO_INT_TYPE_LOW_LEVEL

GPIO_LOW_POWER_DISCARD_IO_STATUS

GPIO_DRIVER_CAPACITY_0

  • PS:Disable all config

GPIO_0 is set to input key and falling edge to trigger the interrupt:

gpio_id

second_func_en

second_func_dev

io_mode

pull_mode

int_en

int_type

low_power_io_ctrl

driver_capacity

GPIO_0

GPIO_SECOND_FUNC_DISABLE

GPIO_DEV_INVALID

GPIO_INPUT_ENABLE

GPIO_PULL_UP_EN

GPIO_INT_ENABLE

GPIO_INT_TYPE_FALLING_EDGE

GPIO_LOW_POWER_DISCARD_IO_STATUS

GPIO_DRIVER_CAPACITY_0

  • PS:Turn off the second function related. There are 4 interrupt trigger conditions:[GPIO_INT_TYPE_LOW_LEVEL],[GPIO_INT_TYPE_HIGH_LEVEL],[GPIO_INT_TYPE_RISING_EDGE],[GPIO_INT_TYPE_FALLING_EDGE].

GPIO_0 acts as a low power wake-up source:

gpio_id

second_func_en

second_func_dev

io_mode

pull_mode

int_en

int_type

low_power_io_ctrl

driver_capacity

GPIO_0

GPIO_SECOND_FUNC_DISABLE

GPIO_DEV_INVALID

GPIO_INPUT_ENABLE

GPIO_PULL_UP_EN

GPIO_INT_ENABLE

GPIO_INT_TYPE_FALLING_EDGE

GPIO_LOW_POWER_DISCARD_IO_STATUS

GPIO_DRIVER_CAPACITY_0

  • PS:low_power_io_ctrl is [GPIO_LOW_POWER_KEEP_INPUT_STATUS], int_type is [GPIO_INT_TYPE_RISING_EDGE] or [GPIO_INT_TYPE_FALLING_EDGE];

GPIO API Status

API

BK7236

BK7236_cp1

bk_gpio_driver_init()

Y

Y

bk_gpio_driver_deinit()

Y

Y

bk_gpio_enable_output()

Y

Y

bk_gpio_disable_output()

Y

Y

bk_gpio_enable_input()

Y

Y

bk_gpio_disable_input()

Y

Y

bk_gpio_enable_pull()

Y

Y

bk_gpio_disable_pull()

Y

Y

bk_gpio_pull_up()

Y

Y

bk_gpio_pull_down()

Y

Y

bk_gpio_set_output_high()

Y

Y

bk_gpio_set_output_low()

Y

Y

bk_gpio_get_input()

Y

Y

bk_gpio_set_config()

Y

Y

bk_gpio_register_isr()

Y

Y

bk_gpio_enable_interrupt()

Y

Y

bk_gpio_disable_interrupt()

Y

Y

bk_gpio_set_interrupt_type()

Y

Y

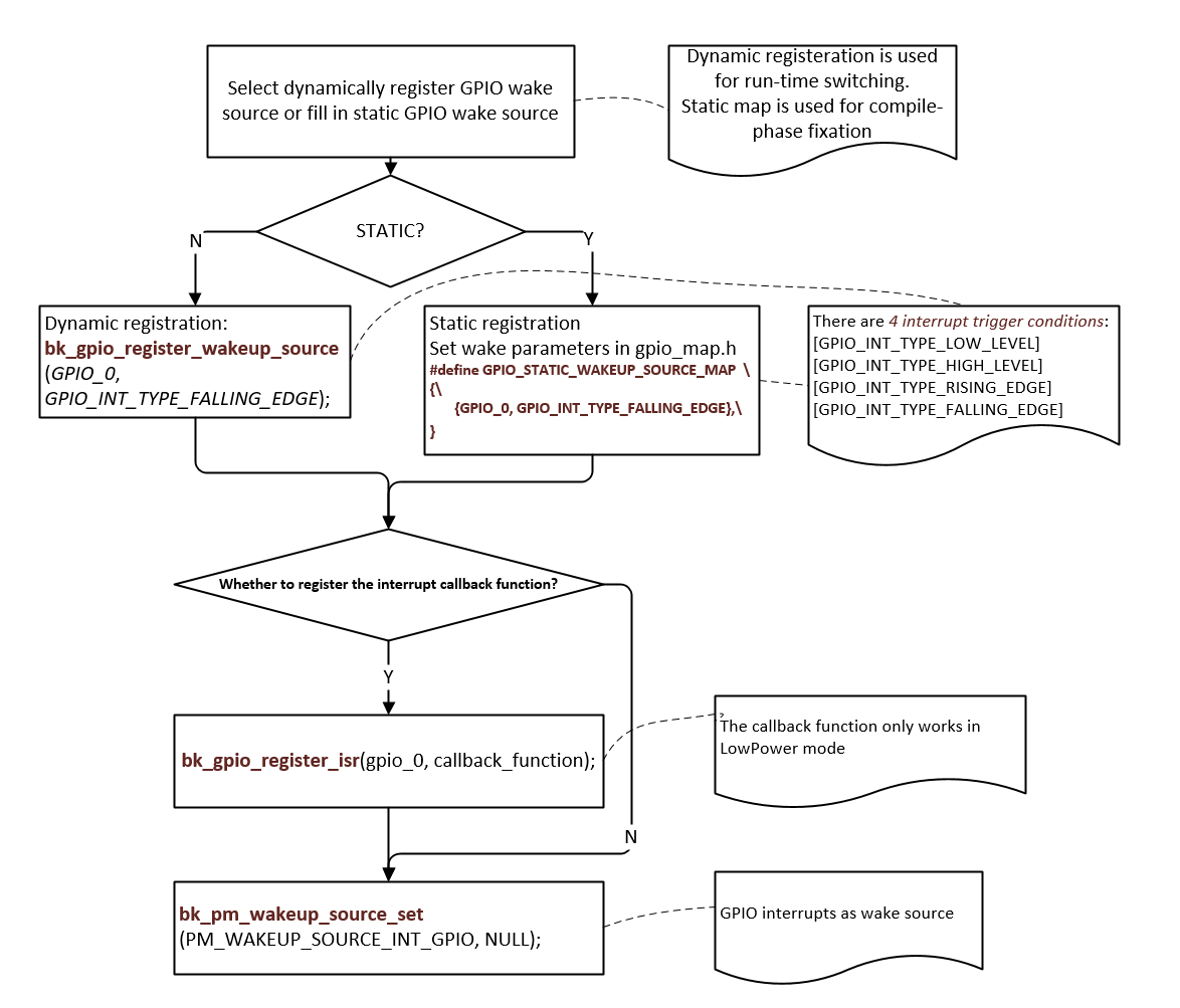
Application Example

DEMO1:

GPIO_0 as wake-up source for DeepSleep or LowPower, pseudo code description and interpretation.

GPIO

Figure 1. GPIO as wake-up source for DeepSleep or LowPower

GPIO API Reference

Header File

Functions

bk_err_t bk_gpio_driver_init(void)

Init the GPIO driver.

This API init the resoure common to all GPIO channels:

  • Init GPIO driver control memory

This API should be called before any other GPIO APIs.

返回

  • BK_OK: succeed

  • others: other errors.

bk_err_t bk_gpio_driver_deinit(void)

Deinit the GPIO driver.

This API free all resource related to GPIO and power down all GPIO channels.

返回

  • BK_OK: succeed

  • others: other errors.

bk_err_t bk_gpio_set_value(gpio_id_t id, uint32_t v)

Direct set GPIO config value.

@NOTES Please be care to use this API,unless you know the detail mean, because it will set the GPIO config value. Sometimes the special GPIO needs to re-used by one more owner, after the second owner re-used it, it should restore the config value. Before re-use a GPIO, the owner can call bk_gpio_get_value and bakup it, after re-used finish, it call bk_gpio_set_value to restore the prevous value.

返回

  • BK_OK: succeed

  • BK_ERR_GPIO_CHAN_ID: invalid GPIO channel

  • others: other errors.

uint32_t bk_gpio_get_value(gpio_id_t id)

get GPIO config value.

bk_err_t bk_gpio_enable_output(gpio_id_t gpio_id)

enable GPIO output mode

返回

  • BK_OK: succeed

  • BK_ERR_GPIO_CHAN_ID: invalid GPIO channel

  • others: other errors.

bk_err_t bk_gpio_disable_output(gpio_id_t gpio_id)

disable GPIO output mode

返回

  • BK_OK: succeed

  • BK_ERR_GPIO_CHAN_ID: invalid GPIO channel

  • others: other errors.

bk_err_t bk_gpio_enable_input(gpio_id_t gpio_id)

enable GPIO input mode

返回

  • BK_OK: succeed

  • BK_ERR_GPIO_CHAN_ID: invalid GPIO channel

  • others: other errors.

bk_err_t bk_gpio_disable_input(gpio_id_t gpio_id)

disable GPIO input mode

返回

  • BK_OK: succeed

  • BK_ERR_GPIO_CHAN_ID: invalid GPIO channel

  • others: other errors.

bk_err_t bk_gpio_enable_pull(gpio_id_t gpio_id)

enable GPIO pull mode

返回

  • BK_OK: succeed

  • BK_ERR_GPIO_CHAN_ID: invalid GPIO channel

  • others: other errors.

bk_err_t bk_gpio_disable_pull(gpio_id_t gpio_id)

disable gpio pull mode

返回

  • BK_OK: succeed

  • BK_ERR_GPIO_CHAN_ID: invalid GPIO channel

  • others: other errors.

bk_err_t bk_gpio_pull_up(gpio_id_t gpio_id)

set GPIO as pull up mode

返回

  • BK_OK: succeed

  • BK_ERR_GPIO_CHAN_ID: invalid GPIO channel

  • others: other errors.

bk_err_t bk_gpio_pull_down(gpio_id_t gpio_id)

set GPIO as pull down mode

返回

  • BK_OK: succeed

  • BK_ERR_GPIO_CHAN_ID: invalid GPIO channel

  • others: other errors.

bool bk_gpio_get_output(gpio_id_t gpio_id)

Get the GPIO output value,.

This API get GPIO’s output level: 0 :low_level 1:high_level.

返回

  • input value

  • BK_ERR_GPIO_CHAN_ID: invalid GPIO channel

  • BK_ERR_GPIO_NOT_OUTPUT_MODE : GPIO is not output mode

  • others: other errors.

bk_err_t bk_gpio_set_config(gpio_id_t gpio_id, const gpio_config_t *config)

Config the GPIO mode.

This API config GPIO’s mode

  • BK_OK: succeed

  • BK_ERR_GPIO_CHAN_ID: invalid GPIO channel

  • BK_ERR_GPIO_INVALID_MODE: invalid GPIO’s io_mode/pull_mode

  • BK_ERR_GPIO_INTERNAL_USED:GPIO was map to another device

  • others: other errors.

bk_err_t bk_gpio_set_output_high(gpio_id_t gpio_id)

Set the GPIO output high,.

返回

  • BK_OK: succeed

  • BK_ERR_GPIO_CHAN_ID: invalid GPIO channel

  • BK_ERR_GPIO_NOT_OUTPUT_MODE:GPIO not in output mode

  • others: other errors.

bk_err_t bk_gpio_set_output_low(gpio_id_t gpio_id)

Set the GPIO output low,.

返回

  • BK_OK: succeed

  • BK_ERR_GPIO_CHAN_ID: invalid GPIO channel

  • BK_ERR_GPIO_NOT_OUTPUT_MODE:GPIO not in output mode

  • others: other errors.

bool bk_gpio_get_input(gpio_id_t gpio_id)

Get the GPIO input value,.

This API get GPIO’s input level: 0 :low_level 1:high_level.

返回

  • input value

  • BK_ERR_GPIO_CHAN_ID: invalid GPIO channel

  • BK_ERR_GPIO_NOT_INPUT_MODE : GPIO is not input mode

  • others: other errors.

bool bk_gpio_set_capacity(gpio_id_t gpio_id, uint32 capacity)

Set the GPIO driver capacity.

This API Set GPIO’s output driver capacity which range is 0~3.

返回

  • input value

  • BK_ERR_GPIO_CHAN_ID: invalid GPIO channel

  • BK_ERR_GPIO_NOT_INPUT_MODE : GPIO is not input mode

  • others: other errors.

bk_err_t bk_gpio_set_interrupt_type(gpio_id_t gpio_id, gpio_int_type_t type)

Config the GPIO intterrupt type mode when use gpio intterrupt mode,.

This API config all GPIO channels’ intterrupt mode, the mode included in gpio_int_type_t.

返回

  • BK_OK: succeed

  • BK_ERR_GPIO_CHAN_ID: invalid GPIO channel

  • BK_ERR_GPIO_INVALID_INT_TYPE: invalid GPIO int type

  • others: other errors.

bk_err_t bk_gpio_enable_interrupt(gpio_id_t id)

Enable GPIO intterrupt.

返回

  • BK_OK: succeed

  • BK_ERR_GPIO_CHAN_ID: invalid GPIO channel

  • BK_ERR_GPIO_NOT_INPUT_MODE : GPIO is not input mode

  • others: other errors.

bk_err_t bk_gpio_disable_interrupt(gpio_id_t id)

Disable GPIO intterrupt.

返回

  • BK_OK: succeed

  • BK_ERR_GPIO_CHAN_ID: invalid GPIO channel

  • others: other errors.

bk_err_t bk_gpio_clear_interrupt(gpio_id_t gpio_id)

Clear GPIO intterrupt.

返回

  • BK_OK: succeed

  • BK_ERR_GPIO_CHAN_ID: invalid gpio channel

  • others: other errors.

bk_err_t bk_gpio_register_isr(gpio_id_t id, gpio_isr_t isr)

Register the interrupt service routine for GPIO channel.

This API regist gpio isr callback function.

返回

  • BK_OK: succeed

  • BK_ERR_GPIO_CHAN_ID: invalid gpio channel

  • others: other errors.

bk_err_t bk_gpio_unregister_isr(gpio_id_t id)

Unregister the interrupt service routine for GPIO channel.

This API deregist gpio isr callback function.

返回

  • BK_OK: succeed

  • BK_ERR_GPIO_CHAN_ID: invalid gpio channel

  • others: other errors.

bk_err_t bk_gpio_ctrl_external_ldo(gpio_ctrl_ldo_module_e module, gpio_id_t gpio_id, gpio_output_state_e value)

using the gpio to control the external ldo

control the external ldo,multi modules power on use one gpio control

Attention

  • This API is used to use the specific gpio(define in GPIO_CTRL_LDO_MAP in gpio_map.h) control the external ldo(multi modules power on use one gpio control)

参数

-module:gpio – ctrl ldo module name -gpio_id:gpio id -value:gpio output state

返回

  • BK_OK: succeed

  • others: other errors.

bk_err_t bk_gpio_reg_save(uint32_t *gpio_cfg)

Register save all gpio reg value.

This API save all gpio reg value function.

返回

  • BK_OK: succeed

  • others: other errors.

bk_err_t bk_gpio_reg_restore(uint32_t *gpio_cfg)

Register restore all gpio reg value.

This API restore all gpio reg value function.

返回

  • BK_OK: succeed

  • others: other errors.

bk_err_t bk_gpio_wakeup_enable(int64_t index, uint64_t type_l, uint64_t type_h)

Register configue the gpio wakeup value.

This API configue the gpio wakeup value function.

返回

  • BK_OK: succeed

  • others: other errors.

bk_err_t bk_gpio_wakeup_interrupt_clear()

Register clear wake up interrupt.

This API clear wake up interrupt function.

返回

  • BK_OK: succeed

  • others: other errors.

GPIO API Typedefs

Header File

Structures

struct gpio_wakeup_config_t

Macros

BK_ERR_GPIO_CHAN_ID

gpio channel number is invalid

BK_ERR_GPIO_INVALID_MODE

gpio mode is invalid

BK_ERR_GPIO_NOT_INPUT_MODE

gpio is not in input mode

BK_ERR_GPIO_SET_INVALID_FUNC_MODE

gpio perial mode is invalid or was be set as 2nd func

BK_ERR_GPIO_INVALID_INT_TYPE

gpio int type is invalid

BK_ERR_GPIOS_MAP_NONE

gpio map device is none

BK_ERR_GPIO_NOT_OUTPUT_MODE

gpio is not in output mode

BK_ERR_GPIO_BITS_NUM

gpio map bit num is error

BK_ERR_GPIO_INTERNAL_USED

gpio map was be map to a device

BK_ERR_GPIO_MAP_PWMS_CHAN

gpio map to pwm pwms’ channel is invalid

BK_ERR_GPIO_INVALID_ID

gpio id is invalid

BK_ERR_GPIO_WAKESOURCE_OVER_MAX_CNT

too much GPIO is register to wakeup source

BK_ERR_ANA_GPIO_TYPE_NOT_SUPPORT

analog gpio wake source pin config is invalid>

Type Definitions

typedef void (*gpio_isr_t)(gpio_id_t gpio_id)

GPIO interrupt service routine.