GPIO
Beken chip supports abundant GPIO pins, some GPIOs can’t be used by the application:
In most Beken chips, UART2 is enabled by default and GPIO 0 and GPIO 1 are used by UART2.
Some GPIOs may be used by specific peripheral device, the application can’t use the GPIOs used by that device if the device is enabled by software. E.g. in BK7271, the SPI-1 can use GPIO 2/3/4/5, the application can’t use GPIO 2/3/4/5 if SPI-1 is enabled by the software, the application can still use GPIO 2/3/4/5 if the SPI-1 is disabled by software.
Some GPIO groups may be used by specific peripheral device, the application can’t use that GPIO group if the device chooses that GPIO group and the device is enabled by software. E.g. SPI-3 can use GPIO 30/31/32/33 or GPIO GPIO 36/37/38/39, if the software enable the SPI-3 and configure it to use the first GPIO group (GPIO 30/31/32/33), the application can’t use GPIO 30/31/32/33, but the application can still use 2nd GPIO group (GPIO 36/37/38/39) if they are not used by other devices. The application can use both group if SPI-3 is NOT enabled and other devices also don’t use them.
If the GPIOs are already used by the periperal devices, the GPIO API, such as bk_gpio_set_config() will return GPIO_ERR_INTERNAL_USED.
Generally speaking, the GPIO user can take following steps to use the GPIO:
Read the chip hardware datasheet to gain overview about how the peripheral use the GPIOs
Check the enabled peripheral device in your application and find out the GPIOs used by the devices
Always check the return value of GPIO API, make sure it’s not GPIO_ERR_INTERNAL_USED
备注
If peripheral is enabled after the application configure it’s GPIO, we have no way to detect the GPIO conflict between the application and peripheral usage, the application need to pay attention to it.
GPIO MAP Config
gpio_map.h
GPIO is configured according to the MAP(GPIO_DEFAULT_DEV_CONFIG) during driver initialization. Each row in the map contains nine elements. The 9 elements are as follows:
gpio_id: Corresponding PIN number starting from 0
second_func_en: Whether to enable the secondary function
second_func_dev: Select the second function of the PIN
io_mode: Select the IO operating mode, inputoutputhigh resistance
pull_mode: Select IO level pull up or pull down
int_en: Whether to turn on interrupt
int_type: Select trigger interrupt condition, high/low/rise/fall
low_power_io_ctrl: Low power whether to maintain the output level
driver_capacity: Driver ability selection, a total of four levels
备注
gpio_map.h must be configured. GPIO configuration varies with product types.
Example:
- Configure GPIO_0 to function [GPIO_DEV_I2C1_SCL] and GPIO_1 to function [GPIO_DEV_I2C1_SDA]:
gpio_id
second_func_en
second_func_dev
io_mode
pull_mode
int_en
int_type
low_power_io_ctrl
driver_capacity
GPIO_0
GPIO_SECOND_FUNC_ENABLE
GPIO_DEV_I2C1_SCL
GPIO_IO_DISABLE
GPIO_PULL_DISABLE
GPIO_INT_DISABLE
GPIO_INT_TYPE_LOW_LEVEL
GPIO_LOW_POWER_DISCARD_IO_STATUS
GPIO_DRIVER_CAPACITY_3
GPIO_1
GPIO_SECOND_FUNC_ENABLE
GPIO_DEV_I2C1_SDA
GPIO_IO_DISABLE
GPIO_PULL_DISABLE
GPIO_INT_DISABLE
GPIO_INT_TYPE_LOW_LEVEL
GPIO_LOW_POWER_DISCARD_IO_STATUS
GPIO_DRIVER_CAPACITY_3
PS:GPIO is turned off by default when the second function is used (io_mode is [GPIO_IO_DISABLE]). I2C needs more driving capability (driver_capacity is [GPIO_DRIVER_CAPACITY_3]).
- GPIO_0 is set to high resistance(Default state):
gpio_id
second_func_en
second_func_dev
io_mode
pull_mode
int_en
int_type
low_power_io_ctrl
driver_capacity
GPIO_0
GPIO_SECOND_FUNC_DISABLE
GPIO_DEV_INVALID
GPIO_IO_DISABLE
GPIO_PULL_DISABLE
GPIO_INT_DISABLE
GPIO_INT_TYPE_LOW_LEVEL
GPIO_LOW_POWER_DISCARD_IO_STATUS
GPIO_DRIVER_CAPACITY_0
PS:Disable all config
- GPIO_0 is set to input key and falling edge to trigger the interrupt:
gpio_id
second_func_en
second_func_dev
io_mode
pull_mode
int_en
int_type
low_power_io_ctrl
driver_capacity
GPIO_0
GPIO_SECOND_FUNC_DISABLE
GPIO_DEV_INVALID
GPIO_INPUT_ENABLE
GPIO_PULL_UP_EN
GPIO_INT_ENABLE
GPIO_INT_TYPE_FALLING_EDGE
GPIO_LOW_POWER_DISCARD_IO_STATUS
GPIO_DRIVER_CAPACITY_0
PS:Turn off the second function related. There are 4 interrupt trigger conditions:[GPIO_INT_TYPE_LOW_LEVEL],[GPIO_INT_TYPE_HIGH_LEVEL],[GPIO_INT_TYPE_RISING_EDGE],[GPIO_INT_TYPE_FALLING_EDGE].
- GPIO_0 acts as a low power wake-up source:
gpio_id
second_func_en
second_func_dev
io_mode
pull_mode
int_en
int_type
low_power_io_ctrl
driver_capacity
GPIO_0
GPIO_SECOND_FUNC_DISABLE
GPIO_DEV_INVALID
GPIO_INPUT_ENABLE
GPIO_PULL_UP_EN
GPIO_INT_ENABLE
GPIO_INT_TYPE_FALLING_EDGE
GPIO_LOW_POWER_DISCARD_IO_STATUS
GPIO_DRIVER_CAPACITY_0
PS:low_power_io_ctrl is [GPIO_LOW_POWER_KEEP_INPUT_STATUS], int_type is [GPIO_INT_TYPE_RISING_EDGE] or [GPIO_INT_TYPE_FALLING_EDGE];
GPIO API Status
API |
BK7235A |
BK7235B |
BK7235 |
|---|---|---|---|
Y |
Y |
Y |
|
Y |
Y |
Y |
|
Y |
Y |
Y |
|
Y |
Y |
Y |
|
Y |
Y |
Y |
|
Y |
Y |
Y |
|
Y |
Y |
Y |
|
Y |
Y |
Y |
|
Y |
Y |
Y |
|
Y |
Y |
Y |
|
Y |
Y |
Y |
|
Y |
Y |
Y |
|
Y |
Y |
Y |
|
Y |
Y |
Y |
|
Y |
Y |
Y |
|
Y |
Y |
Y |
|
Y |
Y |
Y |
|
Y |
Y |
Y |
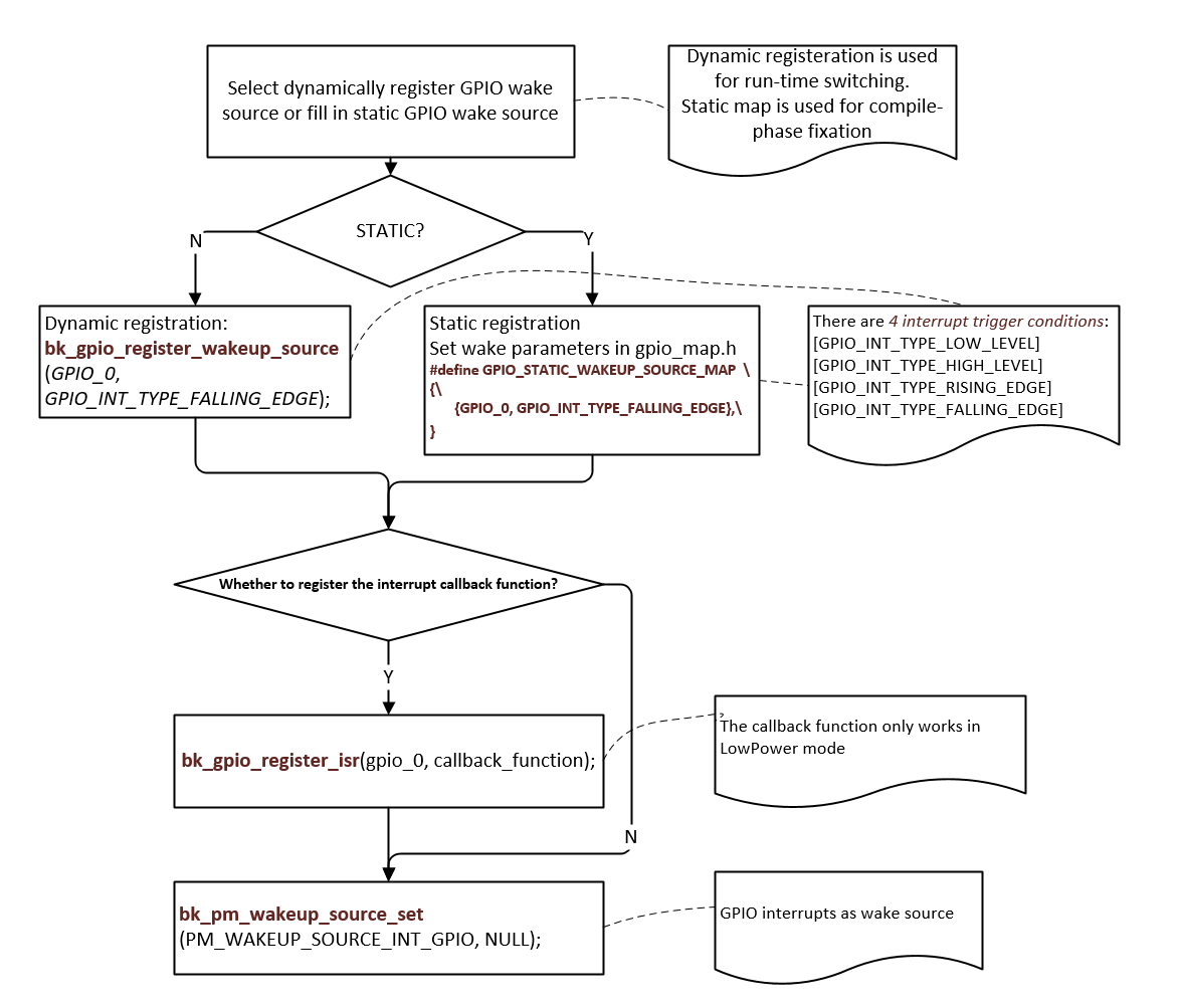
Application Example
- DEMO1:
GPIO_0 as wake-up source for DeepSleep or LowPower, pseudo code description and interpretation.
Figure 1. GPIO as wake-up source for DeepSleep or LowPower
GPIO API Reference
Header File
Functions
-
bk_err_t bk_gpio_driver_init(void)
Init the GPIO driver.
This API init the resoure common to all GPIO channels:
Init GPIO driver control memory
This API should be called before any other GPIO APIs.
- 返回
BK_OK: succeed
others: other errors.
-
bk_err_t bk_gpio_driver_deinit(void)
Deinit the GPIO driver.
This API free all resource related to GPIO and power down all GPIO channels.
- 返回
BK_OK: succeed
others: other errors.
-
void bk_gpio_set_value(gpio_id_t id, uint32_t v)
Direct set GPIO config value.
Please be care to use this API,unless you know the detail mean, because it will set the GPIO config value. Sometimes the special GPIO needs to re-used by one more owner, after the second owner re-used it, it should restore the config value. Before re-use a GPIO, the owner can call bk_gpio_get_value and bakup it, after re-used finish, it call bk_gpio_set_value to restore the prevous value.
-
uint32_t bk_gpio_get_value(gpio_id_t id)
get GPIO config value.
-
bk_err_t bk_gpio_enable_output(gpio_id_t gpio_id)
enable GPIO output mode
- 返回
BK_OK: succeed
BK_ERR_GPIO_CHAN_ID: invalid GPIO channel
others: other errors.
-
bk_err_t bk_gpio_disable_output(gpio_id_t gpio_id)
disable GPIO output mode
- 返回
BK_OK: succeed
BK_ERR_GPIO_CHAN_ID: invalid GPIO channel
others: other errors.
-
bk_err_t bk_gpio_enable_input(gpio_id_t gpio_id)
enable GPIO input mode
- 返回
BK_OK: succeed
BK_ERR_GPIO_CHAN_ID: invalid GPIO channel
others: other errors.
-
bk_err_t bk_gpio_disable_input(gpio_id_t gpio_id)
disable GPIO input mode
- 返回
BK_OK: succeed
BK_ERR_GPIO_CHAN_ID: invalid GPIO channel
others: other errors.
-
bk_err_t bk_gpio_enable_pull(gpio_id_t gpio_id)
enable GPIO pull mode
- 返回
BK_OK: succeed
BK_ERR_GPIO_CHAN_ID: invalid GPIO channel
others: other errors.
-
bk_err_t bk_gpio_disable_pull(gpio_id_t gpio_id)
disable gpio pull mode
- 返回
BK_OK: succeed
BK_ERR_GPIO_CHAN_ID: invalid GPIO channel
others: other errors.
-
bk_err_t bk_gpio_pull_up(gpio_id_t gpio_id)
set GPIO as pull up mode
- 返回
BK_OK: succeed
BK_ERR_GPIO_CHAN_ID: invalid GPIO channel
others: other errors.
-
bk_err_t bk_gpio_pull_down(gpio_id_t gpio_id)
set GPIO as pull down mode
- 返回
BK_OK: succeed
BK_ERR_GPIO_CHAN_ID: invalid GPIO channel
others: other errors.
-
bk_err_t bk_gpio_set_config(gpio_id_t gpio_id, const gpio_config_t *config)
Config the GPIO mode.
This API config GPIO’s mode
BK_OK: succeed
BK_ERR_GPIO_CHAN_ID: invalid GPIO channel
BK_ERR_GPIO_INVALID_MODE: invalid GPIO’s io_mode/pull_mode
BK_ERR_GPIO_INTERNAL_USED:GPIO was map to another device
others: other errors.
-
bk_err_t bk_gpio_set_output_high(gpio_id_t gpio_id)
Set the GPIO output high,.
- 返回
BK_OK: succeed
BK_ERR_GPIO_CHAN_ID: invalid GPIO channel
BK_ERR_GPIO_NOT_OUTPUT_MODE:GPIO not in output mode
others: other errors.
-
bk_err_t bk_gpio_set_output_low(gpio_id_t gpio_id)
Set the GPIO output low,.
- 返回
BK_OK: succeed
BK_ERR_GPIO_CHAN_ID: invalid GPIO channel
BK_ERR_GPIO_NOT_OUTPUT_MODE:GPIO not in output mode
others: other errors.
-
bool bk_gpio_get_input(gpio_id_t gpio_id)
Get the GPIO input value,.
This API get GPIO’s input level: 0 :low_level 1:high_level.
- 返回
input value
BK_ERR_GPIO_CHAN_ID: invalid GPIO channel
BK_ERR_GPIO_NOT_INPUT_MODE : GPIO is not input mode
others: other errors.
-
bool bk_gpio_set_capacity(gpio_id_t gpio_id, uint32 capacity)
Set the GPIO driver capacity.
This API Set GPIO’s output driver capacity which range is 0~3.
- 返回
input value
BK_ERR_GPIO_CHAN_ID: invalid GPIO channel
BK_ERR_GPIO_NOT_INPUT_MODE : GPIO is not input mode
others: other errors.
-
bk_err_t bk_gpio_set_interrupt_type(gpio_id_t gpio_id, gpio_int_type_t type)
Config the GPIO intterrupt type mode when use gpio intterrupt mode,.
This API config all GPIO channels’ intterrupt mode, the mode included in gpio_int_type_t.
- 返回
BK_OK: succeed
BK_ERR_GPIO_CHAN_ID: invalid GPIO channel
BK_ERR_GPIO_INVALID_INT_TYPE: invalid GPIO int type
others: other errors.
-
bk_err_t bk_gpio_enable_interrupt(gpio_id_t id)
Enable GPIO intterrupt.
- 返回
BK_OK: succeed
BK_ERR_GPIO_CHAN_ID: invalid GPIO channel
BK_ERR_GPIO_NOT_INPUT_MODE : GPIO is not input mode
others: other errors.
-
bk_err_t bk_gpio_disable_interrupt(gpio_id_t id)
Disable GPIO intterrupt.
- 返回
BK_OK: succeed
BK_ERR_GPIO_CHAN_ID: invalid GPIO channel
others: other errors.
-
bk_err_t bk_gpio_register_isr(gpio_id_t id, gpio_isr_t isr)
Register the interrupt service routine for GPIO channel.
This API regist gpio isr callback function.
- 返回
BK_OK: succeed
BK_ERR_GPIO_CHAN_ID: invalid gpio channel
others: other errors.
-
bk_err_t bk_gpio_reg_save(uint32_t *gpio_cfg)
Register save all gpio reg value.
This API save all gpio reg value function.
- 返回
BK_OK: succeed
others: other errors.
-
bk_err_t bk_gpio_reg_restore(uint32_t *gpio_cfg)
Register restore all gpio reg value.
This API restore all gpio reg value function.
- 返回
BK_OK: succeed
others: other errors.
GPIO API Typedefs
Header File
Macros
-
BK_ERR_GPIO_CHAN_ID
gpio channel number is invalid
-
BK_ERR_GPIO_INVALID_MODE
gpio mode is invalid
-
BK_ERR_GPIO_NOT_INPUT_MODE
gpio is not in input mode
-
BK_ERR_GPIO_SET_INVALID_FUNC_MODE
gpio perial mode is invalid or was be set as 2nd func
-
BK_ERR_GPIO_INVALID_INT_TYPE
gpio int type is invalid
-
BK_ERR_GPIOS_MAP_NONE
gpio map device is none
-
BK_ERR_GPIO_NOT_OUTPUT_MODE
gpio is not in output mode
-
BK_ERR_GPIO_BITS_NUM
gpio map bit num is error
-
BK_ERR_GPIO_INTERNAL_USED
gpio map was be map to a device
-
BK_ERR_GPIO_MAP_PWMS_CHAN
gpio map to pwm pwms’ channel is invalid
-
BK_ERR_GPIO_INVALID_ID
gpio id is invalid
-
BK_ERR_GPIO_WAKESOURCE_OVER_MAX_CNT
too much GPIO is register to wakeup source
Type Definitions
-
typedef void (*gpio_isr_t)(gpio_id_t gpio_id)
GPIO interrupt service routine.